Guidance
Guidance is an abstract concept that generalizes all forms of content whose primary purpose is to provide additional explanations and illustrations to elements such as Roles, Tasks, Work Products, Activities, or Processes.
Relationships
Main Description

UMA defines a number of pre-defined concrete Guidance Types.

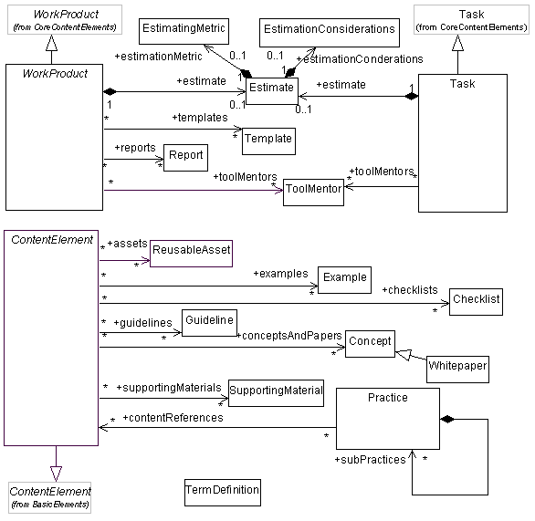
Associations and multiplicities have been predefined on the level of detail as depicted to ensure that Guidance is only related to appropriate Content Elements. For example, UMA defines that Templates can only be associated with Work Products. Guidance association rules are specified with the following UML diagram:

UML diagram showing Guidance relationships